电气原理快速设计系统
Electrical principle Rapid Design System
电气原理快速设计系统立足于提供原理设计和分析全流程的软件解决方案,主要支撑射频电路原理图设计和性能验证,并支持应对不同仿真领域的原理模型统一封装和模型协同。
图1 电气原理快速设计系统
系统框架基于跨平台框架自主开发,兼容Windows、Linux操作系统。系统中建模、设计、仿真等模块基于微服务架构合理解耦,以支撑定制化场景配置,并通过规范的接口发布,便于用户根据实际应用或自主开发需求进行模型、算法、场景等灵活拓展。
电气原理快速设计系统提供分区管理、支持扩展的器件模型管理策略,并基于不同应用场景展示适用的器件视图,供链路建模功能调用。预置模型主要包括射频器件、传输线、探针、信号源等。器件模型基于符号、端口、算法等要素进行统一规则的封装集成,并提供通用便捷的封装扩展方式,支持快速集成数学模型、Spice模型、IBIS模型等主流应用模型。
链路建模
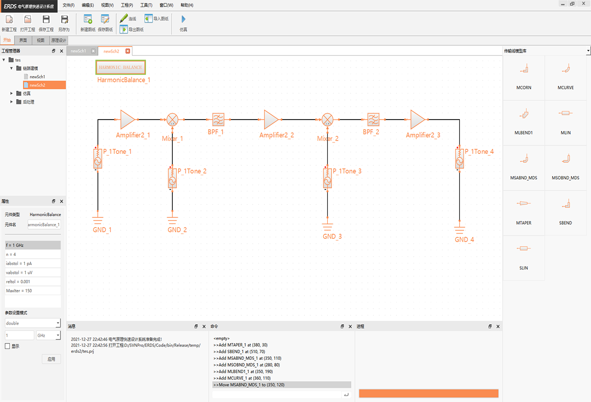
电气原理快速设计系统提供链路建模构建功能,支持设计师方便自由的搭建链路拓扑,并形成可用于模型转换及仿真评估的网表数据。建模视图支持网络连接智能优化排布,使链路结构清晰而不混杂。通过灵活高效的链路建模交互,可快速构建复杂、多样的射频链路。
链路建模可适应“自顶向下”和“自底向上”的多层级设计场景,具有管理大规模模型的设计能力,支持多工程、多原理图等设计数据的统一管理。
快速性能评估
电气原理快速设计系统提供方案阶段级联电路的快速性能评估工具,支持针对射频级联电路,以增益、噪声、P1dB压缩点、动态范围等参数为验证指标,通过快速搭建单支路链路模型,以“所见即所得”的链路设计模式,简单、快速的构建射频级联电路,自动调用级联求解算法分析链路的电性能验证结果,实时显示在设计场景中,辅助用户快速迭代射频前端级联设计方案。
图2 快速性能评估界面示意
电气原理快速设计系统提供自主开发的射频仿真引擎,射频仿真引擎支持大容量、多线程、高精度、高性能并行、快速的器件级与系统级的仿真,能够在射频微波等领域为用户提供快速准确的射频仿真、建模及优化设计方案,特别对高精度模拟电路和大规模后仿电路的电路仿真进行优化,同时满足高精度、大容量和高性能的高端电路仿真需求。支持对大功率器件如功率放大电路模型等器件进行电热耦合等多物理场的耦合仿真。支持射频链路的多种类型仿真评估,包括线性的S参数仿真评估、非线性的谐波平衡仿真分析、X参数仿真评估。

图3 链路仿真示意
电气原理快速设计系统提供EDA仿真模型等效转换工具,基于丰富的模型映射关系库及仿真建模手段实现器件模型的等效转换,并基于网表索引构建多工具间的链路模型转换,实现不同应用场景下的模型转换和同步,进一步支持不同维度的原理特性仿真分析。如基于同一链路模型,调用ADS评估模型的射频性能,调用Circuit评估模型的电磁兼容性等综合评估应用。

图4 等效模型转换示意
| 交付方式 | License | 版本 | V2021 |
| 操作系统 | 其他/windows桌面端/linux桌面应用 | 适配语言 | 中文 |
| 上架日期 | 2023-11-08 10:07:42 |